AnVir Task Manager for Windows
| Rate: | 4.6/5 votes - 5 |
| License: | Freeware |
| Version: | 9.4 | Report about update |
| Updated: | |
| OS: | Windows 7 and higher |
| Interface: | English, Russian, Spanish |
| Developer: | AnVir Software |
| Categories: | Task managers |
| Downloads (today/total): | 0 / 2 653 | Statistics |
| Size: | 4.28 Mb |
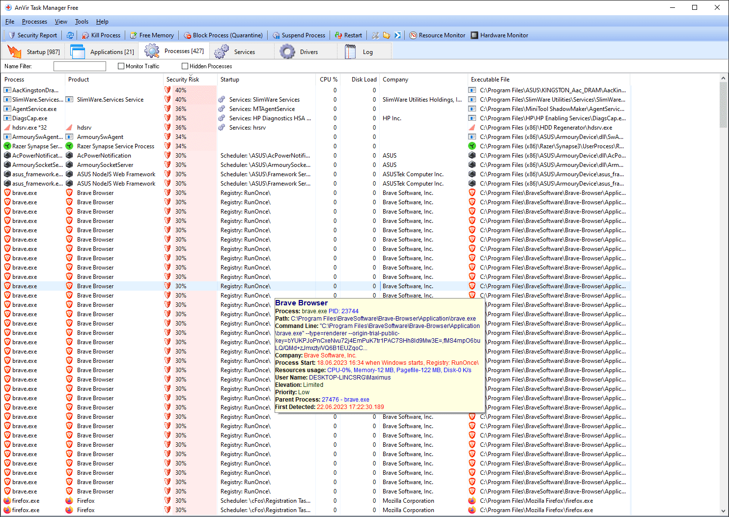
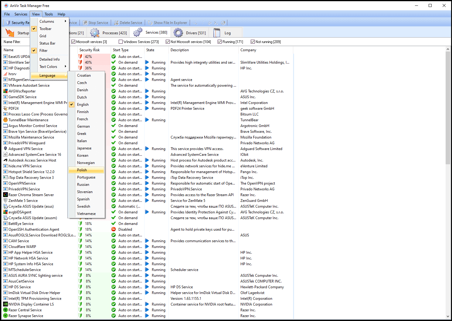
AnVir Task Manager is a free system utility that allows you to control everything that is running on your computer, as well as providing convenient tools for configuring your computer.
Main tasks:
- Manage autoloading, running processes, services and drivers and replace Task Manager
- Detecting and removing viruses and spyware
- Tweaking Windows, including hidden settings
- Accelerates system boot up and computer performance
The unique thing about AnVir Task Manager is that2222 it provides detailed information about the system's performance and, at the same time, provides a large number of tools for managing Windows. In order to replace all the features of AnVir Task Manager, you will have to install about 10 different programs.
Unlocker allows you to delete files and folders that cannot be deleted in the usual way (when the system issues a message that the file cannot be deleted because it...
Realtek HD Audio Codec Driver R2.83
Realtek HD Audio Codec Driver is a set of drivers for HD Audio codecs to play audio files. Supports a large number of sound cards and motherboards. Provides support...
WinSetupFromUSB is a free utility that allows you to create a multiboot flash drive to install Windows, Linux, ISO images and virtual machines. Allows you to write...
MSI Afterburner 4.6.6 / 4.6.7 beta
Real find for a true overclocker, with which you can overclock NVIDIA and AMD video cards. The utility includes tools for adjusting the fan speed, GPU power supply...
Small, free, but very functional application for creating ISO/MDS/MDF/MDX images from CD/DVD/Blu-ray discs. The program is able to bypass many copy protection...
Indispensable PC diagnostic application with the ability to test its individual components, such as CPU, RAM, and internal storage. There is detailed information...
Reviews about AnVir Task Manager
Admin
There are no reviews for AnVir Task Manager 9.4 yet, you can add...

