BitComet for Windows
| Rate: | 5/5 votes - 1 |
| License: | Freeware |
| Version: | 2.19 | Report about update |
| Updated: | |
| OS: | Windows 7 and higher |
| Interface: | English, Ukrainian, Russian |
| Developer: | BitComet.com |
| Categories: | Files sharing |
| Downloads (today/total): | 2 / 1 427 | Statistics |
| Size: | 2.49 Mb |
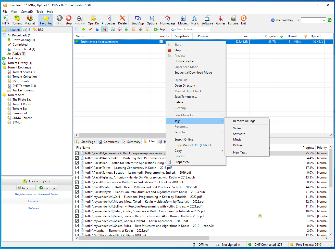
BitComet is a free, powerful and convenient torrent client. Supports parallel downloads, queue, and download completion, there is a chat, port reassignment, the ability to filter by IP and there are settings to limit speed. There is a function of preview files to download (MP3, rmvb, wmv, qt).
BitComet has an intuitive interface that any novice user can handle and easily master working with this client.
Handy tool for Internet security and privacy protection on the web, including a secure encryption algorithm, servers in 52 countries, exclusion lists, server pings...
Planet VPN is one of the best free VPN services that allows you to change your IP address. There are 5 countries available in the free version. It uses full...
Psiphon VPN 3.186 (2025-11-24)
A censorship circumvention tool designed to access the open Internet, bypassing regional blocking. Allows you to access your favorite sites, broadcasts and social...
Free VPN, which provides the ability to choose the location of the server, allowing you to maintain anonymity and encrypt transmitted data, bypass blocking and...
A free and convenient VPN service that offers a high-speed global network using many servers around the World that are available for one-click connection. Keep your...
QBittorrent is an easy-to-use BitTorrent P2P file-sharing client that offers a wide range of features such as ability to create torrents, remote control via web...
Reviews about BitComet
Admin
There are no reviews for BitComet 2.19 yet, you can add...

