БД - "Учёт компьютеров" для Windows
| Оценка: | 4.60/5 голосов - 10 |
| Лицензия: | Бесплатная |
| Версия: | 0.1.0 | Сообщить о новой версии |
| Обновлено: | |
| ОС: | Windows 10, 7, XP |
| Интерфейс: | Русский |
| Разработчик: | avetrovweb |
| Категория: | Учет компьютеров |
| Загрузок (сегодня/всего): | 1 / 9 537 | Статистика |
| Размер: | 531 Кб |
| СКАЧАТЬ | |
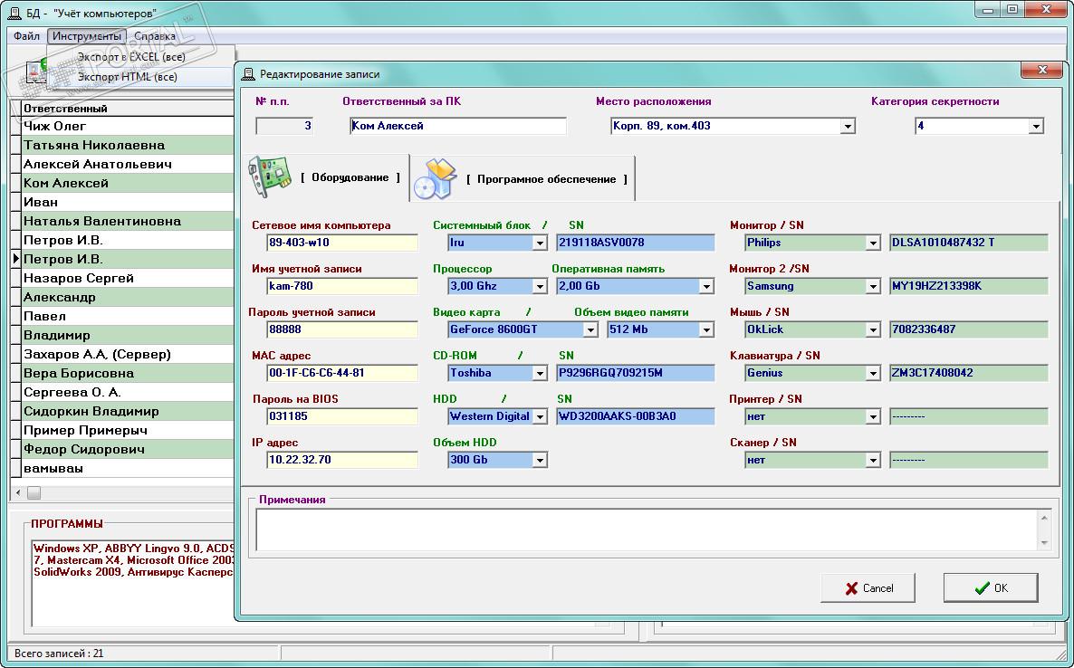
БД - "Учёт компьютеров" - небольшая программа для ведения учета компьютеров, а также установленного на них ПО. Есть возможность сортировки по всем полям, а также экспорта в EXCEL и HTML. Не требует установки.
Внимание! При первом запуске программы нужно ввести ПАРОЛЬ - "1", для учетной записи (имя пользователя) АДМИНИСТРАТОР пароль - "123".
PrintStore - программа для учета техники и расходных материалов. На базе программы можно организовать учет компьютеров, всей офисной техники, а также мебели...
БД - "Учёт компьютеров" - небольшая программа для ведения учета компьютеров, а также установленного на них ПО...
Инвентаризация - бесплатная программа для простого проведения инвентаризации. Исключены...
Учет компьютеров - Программа предназначена для учета компьютеров, оргтехники, телефонов и...
IT Invent - программа позволяет вести инвентаризационный учет компьютеров, оргтехники, IT...
HardInfo - программа для учета компьютеров и автоматизации учета различной компьютерной техники и комплектующих...
Отзывы о программе БД - "Учёт компьютеров"
Андрей про БД - "Учёт компьютеров" 0.1.0 [22-01-2021]
Спасибо за ПО Нужно было для анализационной работы, :-)
5 | 4 | Ответить











