Конверт PRO NET для Windows
| Оценка: | 5.00/5 голосов - 23 |
| Лицензия: | Условно-бесплатная | Цена: 10$ |
| Версия: | 5.3.0.12 | Сообщить о новой версии |
| Обновлено: | |
| ОС: | Windows 11, 10, 8.1, 8, 7, XP |
| Интерфейс: | Русский |
| Разработчик: | Николай Листаренко |
| Категория: | Ведение дел |
| Загрузок (сегодня/всего): | 0 / 1 755 | Статистика |
| Размер: | 13.87 Мб |
| СКАЧАТЬ | |
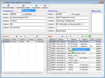
Конверт PRO NET - сетевая версия профессиональной программы для хранения и печати адресов на почтовых конвертах.
При большом количестве адресатов данная утилита помогает сэкономить до нескольких часов в день. А в большинстве случаев, помогает сэкономить и деньги, поскольку задержка с пересылкой, или потеря документов при пересылке, это в конечном итоге потеря денег.
Кроме того, правильно и красиво оформленный конверт, придает важность письму и показывает Ваше отношение к делу. А это означает, что данная программа в определенных случаях "не даст Вам потерять деньги"!
Программа позволяет печатать любые предустановленные типоразмеры конвертов, которые можно создать самостоятельно или скопировать из уже имеющихся и подкорректировать.
Возможности программы:
- Пакетная печать с просмотром и без просмотра (прямо на принтер).
- Возможность установки количества копий одного и того же конверта при пакетной печати.
- Программа выполнена на базе MySql сервера.
- Хранение истории печати конвертов.
- Группы конвертов.
- Несколько видов поисков и фильтров.
- Возможность самостоятельного добавления печатных шаблонов и их редактирование.
- Возможность печати конвертов с картинкой-логотипом, QR кодом и без них.
- Встроенный редактор картинки-логотипа.
- Возможность менять адреса отправителя и получателя местами (обратный конверт для клиента).
- Улучшена возможность экспорта и импорта списка адресов в любых форматах.
- Возможность импорта списка конвертов из бесплатной версии программы.
- Расширенное количество полей.
- Возможность любого оформления конверта (добавления любых надписей и картинок на конверте).
- Возможность установки программы на "флешке".
- Возможность автоматической архивации базы данных и восстановление из архива.
- Автоматическое удаление устаревших архивов.
- Другие возможности программы.
- Программа снабжена справкой.
На Windows 10, запускайте программу с правами администратора и обязательно добавьте папку программы в список исключений "Защитника Windows" и "Контролируемый доступ к папкам".
- Добавлена возможность получения адреса юр.лица из госреестра через сеть Интернет по его УНН/ИНН.
- Добавлена возможность найти адресата в сети Интернет по его адресу.
Microsoft Office 2010 (для дома и бизнеса)
Microsoft Office для дома и бизнеса 2010 - набор важнейших приложений, необходимых для управления малым бизнесом и работы на дому...
Мощнейшее приложение, позволяющее создавать, планировать и организовывать заметки в...
Сетевая версия простой в использовании программа для хранения и печати адресов на...
Подрядчик - программа для учета документации при оформлении подрядов и субподрядов. В ней...
EssentialPIM Free - универсальный многоязычный органайзер личной информации с удобным и многофункциональным интерфейсом и наличием различного рода возможностей...
Программа Строймастер для ведения учета готовых актов по форме КС-2 и форме КС3....






