Кулинарные рецепты для Windows
| Оценка: | 3.60/5 голосов - 57 |
| Лицензия: | Условно-бесплатная | Цена: 5000 руб. |
| Ограничение: | 30 дней |
| Версия: | 2.743 | Сообщить о новой версии |
| Обновлено: | |
| ОС: | Windows 11, 10, 8.1, 8, 7, XP |
| Интерфейс: | Русский |
| Разработчик: | Иван Абрамов |
| Категория: | Кулинария, напитки |
| Загрузок (сегодня/всего): | 1 / 42 202 | Статистика |
| Размер: | 10.98 Мб |
| СКАЧАТЬ | |
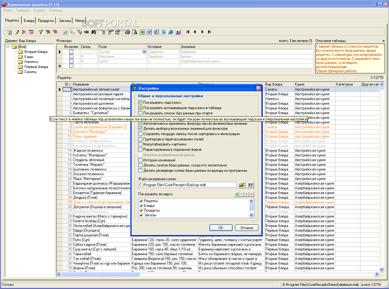
Кулинарные рецепты - программа предназначена для ведения базы данных кулинарных рецептов, учета продуктов, составления и калькуляции блюд, расчета цен и других целей. Программа содержит более 12000 рецептов и описания приготовления блюд из любых продуктов.
Вы можете автоматизировать процесс составления калькуляционных карт, меню, блюд и движения продуктов на складе. По всем полям таблиц можно удобно сортировать (включая множественную сортировку по нескольким полям, удерживая Shift), фильтровать, группировать и искать записи. Помимо уже имеющихся таблиц можно создавать собственные "под ключ". Имеется возможность создавать новые поля не только с хранимой, но и вычисляемой по формулам типа SELECT информацией, а также создавать поля типа "картинка". Программа позволяет строить дерево данных по заданным полям, считать итоги по заданным формулам, задавать правила цветовыделения строк, определять ниспадающие списки и значения в них, определять подчиненные таблицы с типом связи "один-ко-многим" или "многие-ко-многим". Любую таблицу можно распечатать, экспортировать в MS Excel, MS Word или текстовый формат CSV. Имеется импорт из других источников данных. И многие другие удобства.
- Доработки внутренней функции MsgBoxPS
- Новая внутренняя функция MsgBoxPS
- Доработки внутренних команд - GetObjectByText, CallByName
- Доработки по стандартному поиску по CtrlF - производительность
- Доработки по отчетам - команда OpenReport и др.
Диетолог - программа составить рацион питания на день/неделю/месяц. Рассчитывает...
Кулинарная книга - cборник кулинарных рецептов на русском языке. В программе около...
Мини-Кулинария - Программа учета производства для кулинарий, кондитерских цехов, баров, кафе...
Калькулятор разбавления спирта водой, с помощью которой можно определить количество...
Записки Кулинара - незаменимая программа для всех любителей приготовить что нибудь...
Кулинарные рецепты - программа предназначена для ведения базы данных кулинарных...
Отзывы о программе Кулинарные рецепты
Gerz про Кулинарные рецепты 2.211 [15-09-2015]
В наше время совершенно бесполезна по причине большого количества сайтов на кулинарную тематику.Вышел в интернет-нашел рецепт.Всё.
7 | 8 | Ответить
Телята про Кулинарные рецепты 2.31 [05-10-2013]
Изумительно вкусный домашний деревенский сыр, много витаминов, всегда свежий и очень полезный. Спасибо за программу.
10 | 6 | Ответить
Nemo про Кулинарные рецепты 2.24 [12-11-2012]
Программа при калькуляции, учитывает инфляцию и рост цен? Похоже, что нет.
8 | 6 | Ответить












