Teleport Pro для Windows
| Оценка: | 4.75/5 голосов - 471 |
| Лицензия: | Условно-бесплатная | Цена: $49.95 |
| Ограничение: | 40 запусков |
| Версия: | 1.72 | Сообщить о новой версии |
| Обновлено: | |
| ОС: | Windows 11, 10, 8.1, 8, 7, XP, 2000 |
| Интерфейс: | Английский |
| Разработчик: | Tennyson Maxwell Information Systems |
| Категории: | Offline браузеры - Загрузка файлов |
| Загрузок (сегодня/всего): | 8 / 466 932 | Статистика |
| Размер: | 1.17 Мб |
| СКАЧАТЬ | |
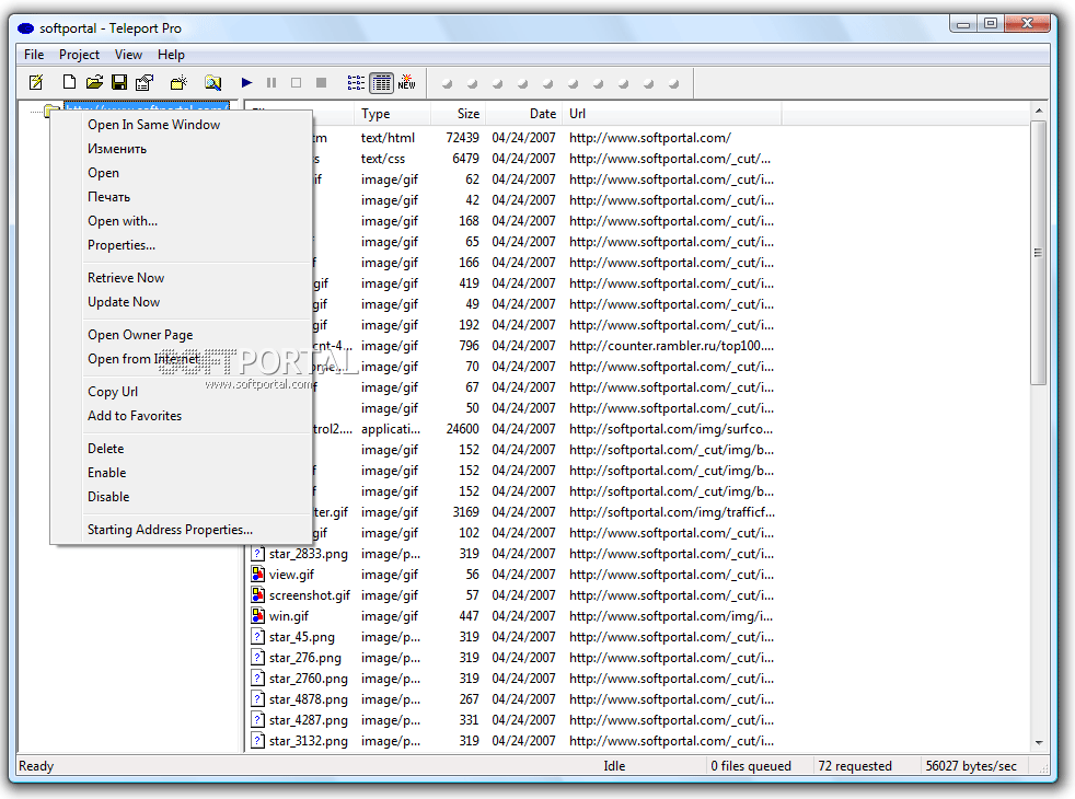
Teleport Pro - эта популярнейшая программа позволяет скачивать сайты, причем как полностью (при этом будет создан точный дубликат, или "зеркало" сайта, с полной структурой подкаталогов и всеми файлами), так и частично (по маске).
- Улучшения в работе программы
- Исправлены ошибки
Teleport Pro - эта популярнейшая программа позволяет скачивать сайты, причем как полностью (при...
WinHTTrack - отличная бесплатная программа для скачивания на Ваш компьютер целых web-сайтов с последующим просмотром их в оффлайн режиме...
Offline Explorer - одна из самых мощных программ, позволяющих скачивать веб-сайты (HTTP, FTP и HTTPS) на...
WebTransporter - Универсальная качалка сайтов, предназначенная как для скачивания целиком...
WebCopier - офф-лайновый браузер, позволяющий загружать веб-сайты целиком или частично, а затем...
WebZIP - Создает копию выбранного Web-сайта или страницы Интернета на вашем жестком диске для...
Отзывы о программе Teleport Pro
omon7979 про Teleport Pro 1.72 [01-02-2017]
Ограничение стоит на программу, 40 запусков для скачивания файлов сайта.
15 | 29 | Ответить
Vovan про Teleport Pro 1.72 [24-06-2016]
Полезный софт если сайт умирает, а там много полезной инфы,а сидеть и открывать и копировать сильно много времени отбирает,а так у тебя уже готовый "дубликат"!
8 | 13 | Ответить
Алексей про Teleport Pro 1.72 [11-04-2016]
помогите, скопировал, скачал файлы сайта, как мне поменять емаил адресм в форме заказа. не могу найти нигде.
11 | 87 | Ответить
Sirius про Teleport Pro 1.69 [14-11-2013]
Пользуются не только воры!
я заказал сайт у веб студии, заплатил большие деньги, работу сделали а исходники отдавать отказываюца, дескать у них там уникальные тех решения, пароль от хостигна постоянно у них, потому что всё время вношу изменения, вот и получается что сайт в который я вложил кучу бабла, времени и качественного контента вроде как и не мой а веб студии!
16 | 43 | Ответить
Саша в ответ Sirius про Teleport Pro 1.70 [13-04-2015]
Решение есть, если домен оформлен лично на тебя. Пример (у меня Joomla 2.5). Зная логин и пароль для админ-панели сайта, заходишь панель управления-общие настройки-сервер-подкатегория-настройка почты-E-mail сайта наверняка там почта твоих разработчиков, замени почту на свою и сохрани. Если не знаешь хостинг компанию обслуживающую твой сайт, это легко определяется http://www.whois-service.ru/ вводишь свой домен-пуск и в тексте ищи nserver: в конце этой строки и будет домен твоего хостера, заходишь на сайт хостинга, регистрируйся и пиши письмо что потерял логин и пароль к хостинг-панели, тебе вышлют, потом зайдя на хостинг-панель надо заменить твоих раработчиков почту на свою и измени логин и пароль.
21 | 13 | Ответить
DREDD в ответ Саша про Teleport Pro 1.72 [18-03-2016]
При чем тут воры ващпе?
заказал в интернет магазине с вполне приличными отзывами(на первый взгляд) - смартфон.
а когда его не прислали - стал копать тщательнее. оказалось мошенники.
схема простая. есть сайт с товарами и подключенной платежной системой. есть номер телефона в питере(вечно недоступен) + еще бесплатный по россии. и якобы бесплатная доставка в регионы. когда товар не приходит первым делом звонишь в их же контору(не зная этого) которая типо служба доставки. там говорят что якобы мы банкротимся и товар поехал назад отправителю. те товарищи естественно деньги возвращать не собираются. а беда в том - ЧТО СРОК АРЕНДЫ ДОМЕНА ИСТЕКАЕТ. и потом сайт с доказательствами их существования ващпе - считай пропал. так что вот для этого его нужно сейчас выкачать.
повторюсь - при чем тут воры?
12 | 8 | Ответить











