Склад и торговля для Windows
| Оценка: | 4.27/5 голосов - 44 |
| Лицензия: | Условно-бесплатная | Цена: 6000 руб |
| Ограничение: | 30 дней |
| Версия: | 2.1158 | Сообщить о новой версии |
| Обновлено: | |
| ОС: | Windows 11, 10, 8.1, 8, 7, XP |
| Интерфейс: | Русский |
| Разработчик: | Иван Абрамов |
| Категории: | Складской учет - Торговля |
| Загрузок (сегодня/всего): | 3 / 31 213 | Статистика |
| Размер: | 12.96 Мб |
| СКАЧАТЬ | |
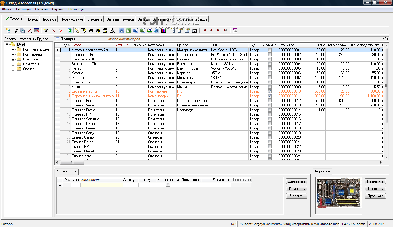
Склад и торговля - программа для организации складского учета и оптово-розничной торговли со следующими функциями:
- приход, расход, перемещение и списание товара;
- работа с прайс-листами;
- печать ценников;
- заказы на закупку и заказы покупателей;
- отслеживание оплат, начисление зарплаты сотрудникам;
- сетевой и многопользовательский режимы, гибкая настройка прав доступа.
Интерфейс программы унифицирован и гибко настраивается. Структура БД также гибко настраивается на любую предметную область. Сортировка, фильтрация, поиск по любому полю таблицы, правила цветовыделения, напоминания, экспорт и импорт данных, генерация офисных документов по шаблонам с данными из БД, гибкая настройка дерева данных, сетевой и многопользовательский режимы, поддержка репликации и режима офлайн, триггеры, групповое обновление, возможность работы как прямо в таблицах, так и в отдельной форме, которая гибко настраивается, определение ниспадающих списков, вычисляемых значений, импорт файлов из файловой системы, е-mail рассылки и многие другие функции.
- Доработки внутренней функции MsgBoxPS
- Новая внутренняя функция MsgBoxPS
- Доработки внутренних команд - GetObjectByText, CallByName
- Доработки по стандартному поиску по CtrlF - производительность
- Доработки по отчетам - команда OpenReport и др.
PrintStore - программа для учета техники и расходных материалов. На базе программы можно организовать учет компьютеров, всей офисной техники, а также мебели...
Склад и торговля - программа для автоматизации продаж и складского учета...
Учёт лекарственных средств 4.3
Программа "Учёт лекарственных средств" позволяет вести учёт лекарственных средств с...
Простая программа для учета товара в любом магазине, киоске, на рынке или на складе, с...
Нормы выдачи спецодежды - программа для создания личных карточек учета средств индивидуальной защиты на предприятиях и в организациях...
Легкая в обучении и использовании программа, которая обладает всем необходимым...
Отзывы о программе Склад и торговля
децл про Склад и торговля 2.830 [29-10-2016]
установил по приколу эту хрень, решил создать базу данных для sql сервера на ней, А ЭТА ТВАРЬ ПЕРЕБИЛА МНЕ КОНФИГУРАЦИЮ СЕРВЕРА! теперь и манагера зайти не могу ни с этой херни, класс...
9 | 26 | Ответить
Сергей в ответ децл про Склад и торговля 2.845 [30-05-2017]
Пользуемся программой "Склад и Торговля" от Простого Софта уже больше двух лет. Именно в sql формате. Если внимательно посмотреть видеоролик разработчика (вот здесь например https://www.youtube.com/watch?v=esfA7o_lupg&feature=youtu.be&list=UUiJpMtwqQyypKfMyes7ps1A )как это сделать, то абсолютно никаких проблем не возникает. Более гибко настраиваемой программы под особенности именно нашего предприятия по цене\качество ничего не нашли.
9 | 10 | Ответить
Ирина про Склад и торговля 2.616 [13-05-2016]
А мы используем Класс365, почитала отзывы и теперь думаю по поводу безопасности(( Нам говорили что все данные шифруются, подскажите на сколько это безопасно на самом деле?
11 | 17 | Ответить
Петр в ответ Ирина про Склад и торговля 2.845 [17-10-2018]
Выбирали программу учета для склада оптовой компании в июле 2018 г. После 2 ух недель использования после оплаты сервиса на год стало понятно, что деньги выброшены на ветер. Программа не умеет элементарных вещей:
1. Если Вы по заказу покупателя делаете заказы 2ум или более поставщикам, то вам придётся вручную редактировать заказы каждому поставщику, т.к. программа не умеет определять, что уже заказано, а что нет. В каждый новый заказ программа будет переносить все товары из заказа покупателя. При работе с 10 товарами это не важно, но если товаров хотя бы 100, то времени потратите много.
2. Банальный отчет по продажам нельзя построить в разрезе месяцев. Если вам нужно посмотреть динамику продаж товарной группы, чтобы иметь представление, что продавалось, а что нет, то тут Вас ждёт разочарование. Порядок товаров будет разный и совместить эти данные для анализа будет проблематично.
В полученном счёте на оплату оказалась другая стоимость подключения.
После оплаты счёта нас забыли подключить к сервису. Только после нескольких напоминаний, спустя неделю, доступ к сервису был открыт.
Поддержка в выходные не отвечает, что для облачного сервиса нонсенс.
Интерфейс не интуитивный. Понять, как создать не товар, а комплект товаров без обращения в службу поддержки было затруднительно. А поддержка отвечала двое суток.
На направленную официальную претензию с вопросом по возврату хотя бы части суммы, ответа через месяц так и не последовало. Более того, устного ответа на неё, также никто не дал, как и телефона лица, который занимался этим вопросом.
Всё это говорит об отношении компании к клиентам и ответственности за репутацию. Наша компания доверять такому сервису столь важный вопрос, как учёт не решилась.
8 | 7 | Ответить
Анатолий про Склад и торговля 2.507 [03-08-2014]
Класс365- онлайн сервис, а не программа, со всеми вытекающими последствиями.
11 | 8 | Ответить
Kirill в ответ Анатолий про Склад и торговля 2.616 [28-08-2015]
а вы спросите у своего Класс365 какие гарантии они вам дают что не будут сливать вашу базу данных клиентов, они вам ответят: Гарантий НЕТ
10 | 7 | Ответить
крестьянский ларек про Склад и торговля 2.335 [13-03-2013]
Простая,надежная,встроенный конструктор форм,возможность расширения функциональности,видео урок и многое другое.
12 | 7 | Ответить











