Справочник начинающего нумизмата для Windows
| Оценка: | 4.50/5 голосов - 22 |
| Лицензия: | Условно-бесплатная |
| Ограничение: | 30 дней |
| Версия: | 2015.0 | Сообщить о новой версии |
| Обновлено: | |
| ОС: | Windows XP |
| Интерфейс: | Русский |
| Разработчик: | Вахопский Р.Э. |
| Категория: | Коллекционирование |
| Загрузок (сегодня/всего): | 2 / 14 957 | Статистика |
| Размер: | 10.45 Мб |
| СКАЧАТЬ | |
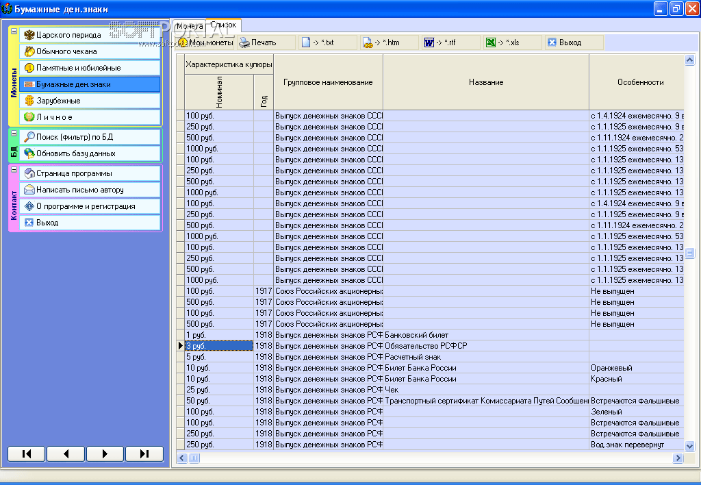
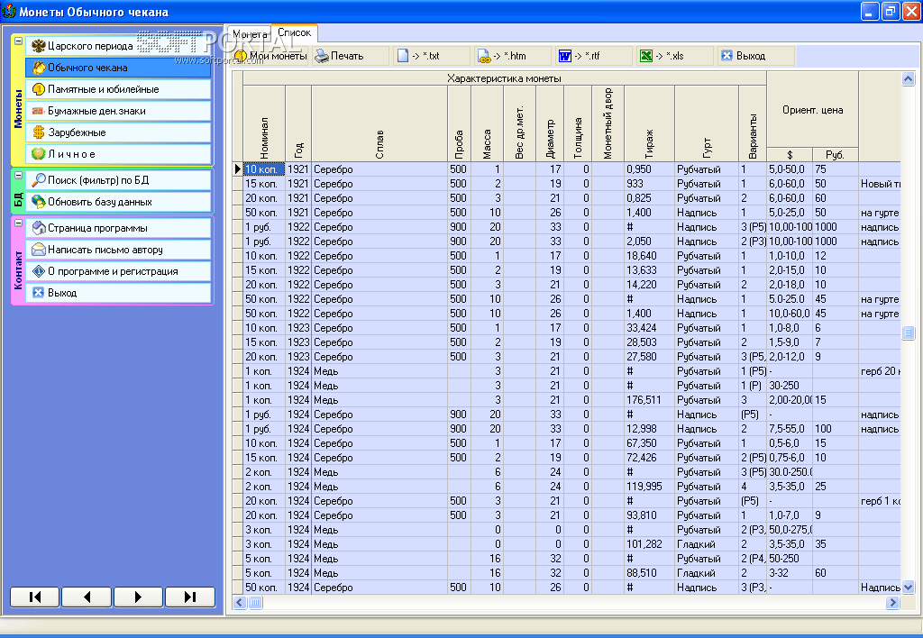
Программа Справочник начинающего нумизмата представляет собой справочник по монетам советского периода и современной России. В справочнике представлены основные параметры монет, такие как масса, диаметр, металл, проба и другие. На многие монеты даны цены в рублях и (или) в долларах. Даны иллюстрации аверса и реверса большинства монет.
Пользуясь программой можно производить поиск монеты по году или номиналу. Можно указывать режимы фильтрации по году, металлу и номиналу.
All My Books - программа для любителей книг и для людей, желающих навести порядок в своей...
Collector Notepad - небольшая, бесплатная и простая программа для упорядочивания и каталогизации различных коллекций...
Booknizer - функциональный каталогизатор книг, который позволяет пользователю упорядочить...
LibaBook - отличный каталогизатор книг в печатном виде. Это идеальное решение для...
All My Movies - программа предназначена для тех, у кого большая коллекция различных фильмов,...
OpenNumismat - приложение для любителей монет и нумизматов. Позволяет создавать и управлять электронными каталогами с подробным описанием и фотографиями монет...
Отзывы о программе Справочник начинающего нумизмата
Alex про Справочник начинающего нумизмата [30-01-2004]
Обменяю или продам CD диски по коллекционированию.
Краузе, Скотт, Крейг, Спасский и др.
http://cdcoin.boom.ru/
6 | 6 | Ответить









