Autorun Manager для Windows
| Оценка: | 5.00/5 голосов - 10 |
| Лицензия: | Бесплатная |
| Версия: | 5.0 | Сообщить о новой версии |
| Обновлено: | |
| ОС: | Windows 7, Vista, XP |
| Интерфейс: | Английский |
| Разработчик: | Online Solutions Ltd. |
| Категории: | Антишпионы - Реестр, Автозагрузка |
| Загрузок (сегодня/всего): | 0 / 7 746 | Статистика |
| Размер: | 11.2 Мб |
| СКАЧАТЬ | |
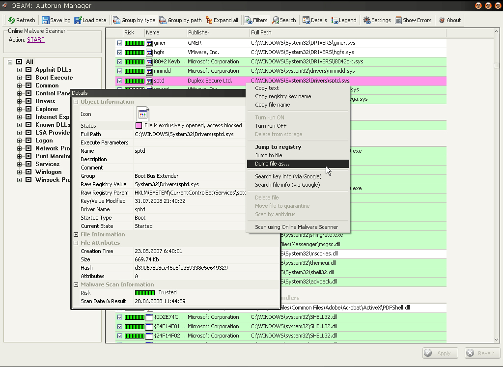
С помощью менеджера Online Solutions Autorun Manager можно сразу же, сделав всего лишь один клик мышью, получить полную и достоверную информацию обо всех компонентах, которые стартуют вместе с системой и тем или иным образом могут влиять на ее функции.
Практически все типы вредоносных программ, встречающихся последние 7-10 лет, используют различные механизмы для “закрепления” на зараженной системе пользователя. Все это вы сможете увидеть и проконтролировать, а самое главное - обезвредить без чьей-либо посторонней помощи, воспользовавшисьданной программой.
Функциональные возможности Autorun Manager:
- противодействие руткитам (rootkits) путем обнаружения скрытых ключей и записей в реестре, благодаря технологии прямого разбора данных реестра без использования системных функций ОС;
- полноценная поддержка удаления и восстановления LSP-фильтров (Layered Service Provider) с перестройкой цепочки провайдеров;
- постоянное пополнение информации о возможных способах автозагрузки, посредством анализа “дикого” (in-the-wild) вредоносного ПО;
- поддержка практически всех известных способов автоматической загрузки через системный реестр или специальные каталоги;
- автоматическое определение “особенностей” настроек конкретной системы пользователя;
- проверка цифровых подписей файлов;
- цветовое выделение статусов файлов для быстрого и наглядного восприятия;
- фильтрация по статусам обнаруженных объектов;
- поиск по маскам, используя любой из параметров, во всех режимах отображения;
- вывод дополнительной информации для каждого типа объекта;
- вывод полной информации о файлах, проверка их наличия и возможности доступа к ним;
- временное отключение объектов реестра или файлов без создания каких-либо дополнительных ключей или подпапок;
- генерация файла отчета двух видов (текстовый и html) со всей информацией об автозагрузке.
Malwarebytes Anti-Malware 5.4.3.221
Malwarebytes Anti-Malware - отличная антивирусная программа, которая нейтрализует угрозы,...
HitmanPro — эффективная и шустрая утилита для борьбы с вирусами, троянами, руткитами, червями,...
ESET NOD32 Антивирус 18.0.12.0
ESET NOD32 Антивирус обеспечивает надежную защиту от угроз, которым подвергается ваш ПК....
Microsoft Security Essentials 4.10.209.0
Microsoft Security Essentials - бесплатный, очень простой в использовании антивирус и антишпион от...
AVZ - Программа предназначена для чистки компьютера от SpyWare и AdWare программ, различных Backdoor и троянских компонент и прочего вредоносного кода......
Avast Free Antivirus 25.5.10141.0
Avast Free Antivirus - бесплатное антивирусное решение для самой эффективной защиты от всех типов вирусов, шпионского ПО, руткитов и других вредоносных программ...







