Jailer для Windows
| Оценка: | 4.67/5 голосов - 3 |
| Лицензия: | Бесплатная |
| Версия: | 15.6 | Сообщить о новой версии |
| Обновлено: | |
| ОС: | Windows 11, 10, 8.1, 8, 7 |
| Интерфейс: | Английский |
| Разработчик: | Ralf Wisser |
| Категория: | Базы данных |
| Загрузок (сегодня/всего): | 0 / 298 | Статистика |
| Размер: | 63.13 Мб |
| СКАЧАТЬ | |
Jailer - это эффективное приложение, разработанное с использованием языка программирования Java, оно работает на любой платформе, включающей JRE, и не требует установки. Помимо отсутствия процесса установки, Jailer можно использовать на любом компьютере, независимо от его операционной системы, а также хранить исполняемый файл на съемном носителе, чтобы брать его с собой куда угодно.
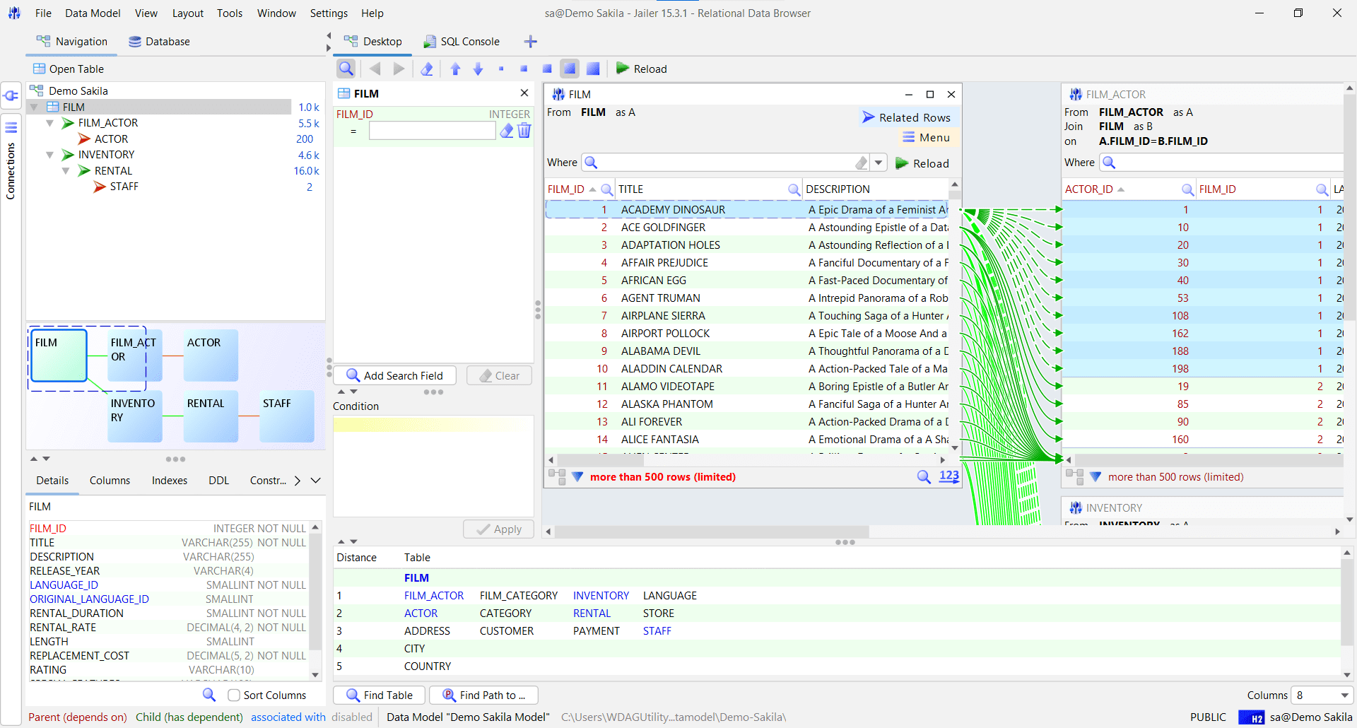
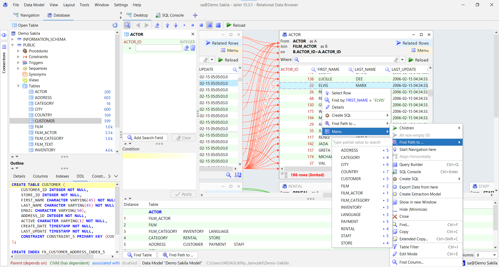
Jailer включает в себя несколько примеров моделей баз данных, которые помогут вам начать работу с приложением и изучить его функциональность. Кроме того, вы можете создать новую модель данных из окна "Подключение". Модель данных хранит информацию о таблицах базы данных и ассоциациях между ними. Данные из этих таблиц могут быть автоматически восстановлены при использовании опции 'Анализ базы данных'.
Для создания нового соединения с базой данных необходимо выбрать используемую СУБД из встроенного списка и заполнить форму, содержащую информацию о псевдониме, JDBC Driver JAR, вторичном JAR, Driver-Class, DB-URL, пользователе и пароле. После ввода всех этих данных можно просмотреть таблицы и ассоциации, содержащиеся в базе данных. Для завершения модели данных ассоциации могут быть определены вручную.
Jailer повышает общую производительность базы данных, поскольку позволяет удалять и архивировать устаревшие данные, не нарушая целостности таблиц и ассоциаций. Поскольку вручную извлекать небольшие подмножества данных очень сложно, Jailer помогает извлекать данные из производственной базы данных для поддержания рабочей среды в актуальном состоянии.
Подводя итог, Jailer - это удобная программная утилита для создания подмножеств баз данных, просмотра данных и программирования SQL-запросов. Это приложение может быть немного сложным для понимания начинающими пользователями, но в комплект поставки входит учебник и интерактивное справочное руководство, которые облегчают процесс обучения.
DB Browser for SQLite - это интуитивно понятный и мощный инструмент для работы с базами данных SQLite....
Универсальное приложение для управления базами данных, позволяющее анализировать,...
Database .NET - бесплатный портативный инструмент для управления различными СУБД, с поддержкой...
HeidiSQL - мощный инструмент для управления базами данных MySQL и Microsoft SQL...
DBNavigator for DBF - это утилита для работы с файлами баз данных. Используя этот продукт, вы можете...
DBF Viewer 2000 - простая в использовании программа, которая позволяет просматривать,...











