HTTP Requester для Windows
| Оценка: | 3.14/5 голосов - 22 |
| Лицензия: | Условно-бесплатная | Цена: $19.00 |
| Ограничение: | функциональные ограничения |
| Версия: | 6.2 | Сообщить о новой версии |
| Обновлено: | |
| ОС: | Windows 11, 10, 8.1, 8, 7 |
| Интерфейс: | Английский |
| Разработчик: | vovsoft |
| Категория: | Средства разработки |
| Загрузок (сегодня/всего): | 0 / 385 | Статистика |
| Размер: | 6.96 Мб |
| СКАЧАТЬ | |
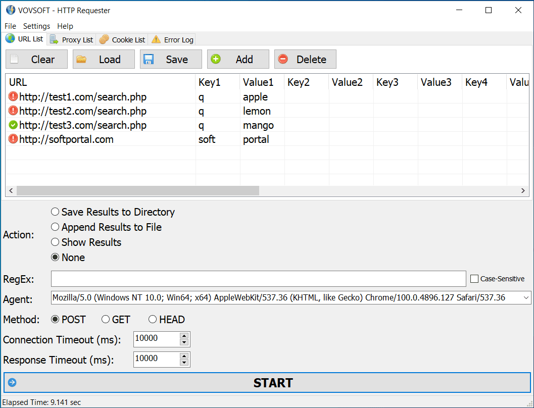
Vovsoft HTTP Requester - это простой, но мощный инструмент, предназначенный для оптимизации процесса отправки пакетных HTTP-запросов и получения ответов. Если вы разработчик, тестировщик или просто человек, желающий взаимодействовать с веб-сервисами, это интуитивно понятное приложение позволит вам без труда создавать и анализировать HTTP/HTTPS-запросы с точностью и легкостью.
Особенности Vovsoft HTTP Requester:
- Удобный интерфейс: Программа обладает интуитивно понятным и удобным интерфейсом, что делает ее доступной как для начинающих, так и для опытных пользователей. Простой дизайн позволяет быстро разобраться в функционале и приступить к работе в кратчайшие сроки.
- Настраиваемые запросы: Создавайте HTTP-запросы в соответствии с вашими потребностями, поддерживая методы GET, POST, HEAD и множество параметров. Настройте запросы так, чтобы они соответствовали вашим потребностям.
- Импорт и экспорт: Экономьте время, импортируя существующие запросы или экспортируя их для дальнейшего использования. Программное обеспечение поддерживает формат CSV, обеспечивая совместимость с вашим рабочим процессом.
- Поддержка прокси-серверов: Благодаря поддержке нескольких прокси-серверов пользователи могут направлять свои HTTP-запросы через прокси-серверы. Такая гибкость позволяет использовать различные IP-адреса и местоположение серверов, удовлетворяя особые требования, такие как географическая доступность или эффективное распределение рабочей нагрузки.
- Поддержка файлов cookie: Эта функция позволяет программе отправлять файлы cookie по мере необходимости во время взаимодействия с веб-серверами. Передавая cookies, программное обеспечение обеспечивает постоянство сеансов и аутентификацию при многократных запросах.
- Многопоточность: Возможность параллельной обработки данных повышает эффективность, сокращает время обработки и увеличивает общую производительность.
- RegEx: Извлечение текста с веб-сайтов с помощью любого введенного регулярного выражения.
- Настройка пользовательского агента: Адаптируйтесь к различным веб-средам, изменяя пользовательский агент для ваших запросов. Эта функция позволяет имитировать различные браузеры или устройства, обеспечивая более универсальное и реалистичное взаимодействие с веб-службами.
- Поддержка HTTPS: Безопасный протокол передачи гипертекста (HTTPS) - это защищенная версия HTTP. Программное обеспечение предлагает поддержку SSL/TLS с помощью OpenSSL.
Бесплатная IDE для разработки на Python с открытым исходным кодом, предоставляющая мощные...
Простой и надёжный инструмент, необходимый каждому веб-мастеру, включающий набор...
Android Studio - полностью укомплектованная платформа для разработки и тестирования приложений под операционную систему Android...
Adobe AIR - среда для выполнения, благодаря которой появляется возможность преобразовать...
Resource Hacker - бесплатная утилита, предназначенная для просмотра, изменения, добавления,...
Android SDK - универсальная оболочка для моделирования и разработки различных программных продуктов под операционную систему Android...




