Файловый менеджер Фрегат для Windows
| Оценка: | 4.88/5 голосов - 25 |
| Лицензия: | Условно-бесплатная | Цена: 300 руб. |
| Версия: | 3.36 | Сообщить о новой версии |
| Обновлено: | |
| ОС: | Windows 8.1, 8, 7, Vista, XP |
| Интерфейс: | Английский, Русский, Немецкий |
| Разработчик: | WinFrigate.com |
| Категория: | Файловые менеджеры |
| Загрузок (сегодня/всего): | 0 / 15 666 | Статистика |
| Размер: | 10.88 Мб |
| СКАЧАТЬ | |
Фрегат - Файловый менеджер, гибко сочетающий высокую функциональность с удобством работы, обладает большим количеством полезных возможностей.
Основные возможности:
- Гибко настраиваемая и комфортабельная среда для управления файлами
- Возможность просматривать файлы на фтп или в архиве так же легко, как и на локальной машине.
- Быстрый просмотр.
- Набор просмотрщиков: DBF, RTF, HTML, DOC, Excel.
- Набор полезных утилит (Калькулятор, Быстрый блокнот, Структурный блокнот, Менеджер автозапуска)
- Удобная навигация. Быстрые папки(Закладки). Возможность быстрого захода в те папки, которые вы посещаете чаще других.
- Фавориты, аналог фаворитов IE.
- История перемещений по папкам, история просмотра и редактирования файлов.
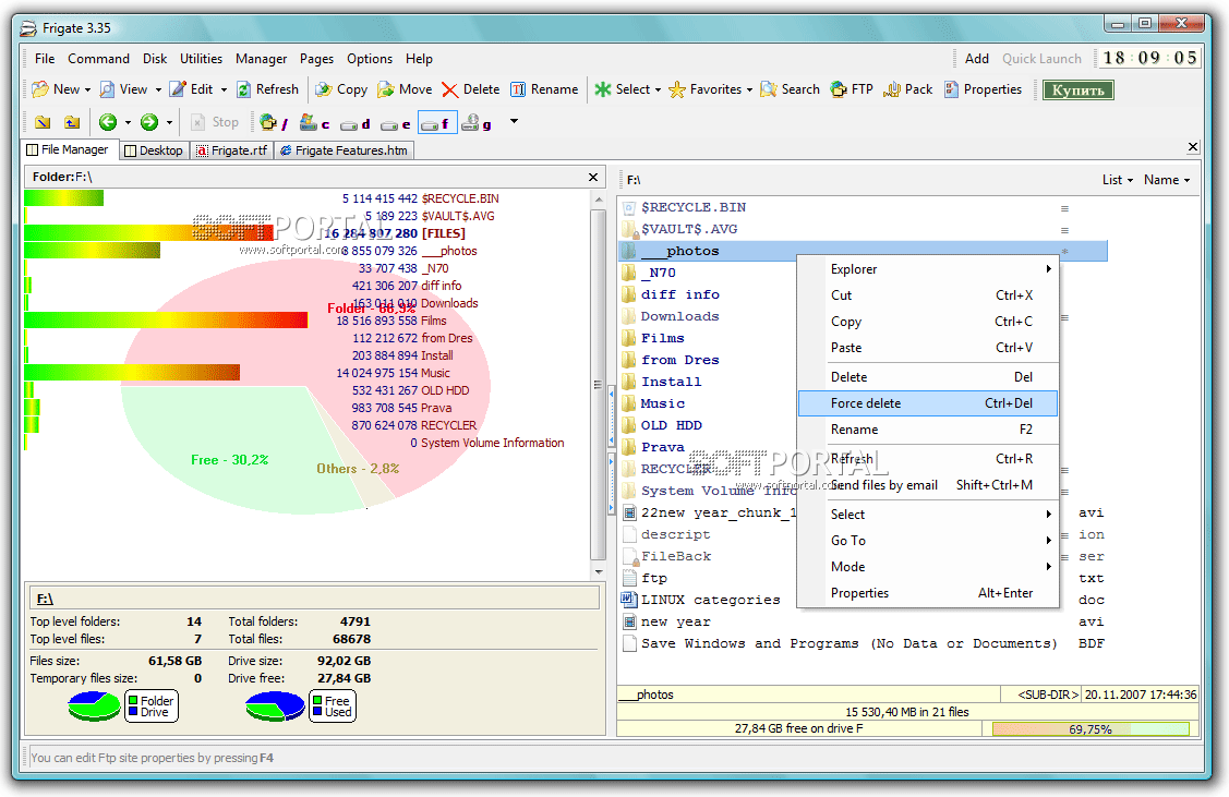
Файловые возможности:
- Одновременное выполнение любого количества файловых операций (копирование, переименование, FTP, поиск, сжатие, разархивация, просмотр папок и т.д.)
- Запись файлов на CD
- Эффективная поддержка большинства типов архивов (Zip, Arj, Rar, Ace, Jar, Ha, Lha и других)
- Сравнение файлов. Полезная возможность при необходимости выяснить список изменений в двух файлах.
- Синхронизация папок.
- Менеджер размеров. Возможность найти файлы и папки, занимающие много места на жестком диске.
- Востановление файлов после обрыва копирования. Особенно необходима при копировании больших файлов, например, фильмов по сети.
- Поддержка файловых плагинов Total Commander.
- Поиск и замена в нескольких файлах.
- Файловый фильтр
Текстовый редактор:
- Цветовыделение для большинства языков программирования (C, C++, Java, Pascal,...), скриптовых языков(Perl, VBScript, Bat,...), и языков описания документов (HTML, XML)
- Метод навигатор - возможность быстро найти нужную функцию или процедуру в программных файлах (Pascal, VB, SQL, PHP, Perl и т.д.)
- Поддержка HTML. Быстрый набор наиболее употребимых тагов. Возможность просмотра в Internet Explorer. Code Complection.
- Экспорт в HTML и RTF с сохранением цветовой схемы.
- Конвертирование раскладки. Исправит ошибку, если Вы случайно набрали фразу в английской раскладке, а хотели в русской...
Мультимедиа:
- Просмотр и редактирование MP3 тагов.
- Подробная информация о видеофайлах.
- Работа с картинками, поддерживаются все популярные графические форматы (jpeg, png, gif,...)
Стандартная комплектация Фрегата включает в себя: файловый менеджер, работу с архивами, работу с FTP, текстовый редактор, RTF редактор, просмотр изображений, менеджер свободного места, менеджер автозапуска, встроенные часы, работу с MP3. Возможности программы можно расширить за счет дополнительных модулей, которые можно загрузить на сайте разработчиков.
- [+] Добавлена совместимость с новым TortoiseSVN
- [+] Исправлены ошибки
Total Commander - мощный и стабильный файловый менеджер для Windows. Total Commander продолжает добрую...
FAR Manager - Файл-менеджер для Windows. Поддерживает длинные имена, корректно работает с русскими...
Double Commander - набирающий популярность кросс-платформенный двухпанельный файловый менеджер с гибкими настройками "под себя" и поддержкой плагинов...
Unreal Commander 3.57 (build 1497) / 4.21 beta 14 (build 1626)
Unreal Commander - бесплатный и мощный двухпанельный файловый менеджер. Может стать хорошей альтернативой всем известного Total Commander...
iFunBox - отличная альтернатива iTunes для доступа к файлам iOS-устройств. Позволяет...
UltraCopier - инструмент, предназначенный для быстрого копирования и перемещения больших...
Отзывы о программе Файловый менеджер Фрегат
Vik про Файловый менеджер Фрегат 3.36 [03-07-2013]
Чтобы получить "полную картину" надо сравнить особенности и удобство интерфейса таких продвинутых менеджеров КАК: XYplorer, WinNc, Speed
6 | 7 | Ответить
Present2007 про Файловый менеджер Фрегат 3.36 [19-01-2013]
Пользуюсь больше десяти лет, уж. total и рядом не стоит по удобству, его настраивать надо ,а Фрегат -нет. Для нас, ленивых, самое то.
6 | 6 | Ответить
Алексей про Файловый менеджер Фрегат 3.36 [23-10-2012]
Victor про Файловый менеджер Фрегат 3.36 [18-12-2009]
Интерфейс неудобный.а и настройки тоже. Согласен Total поудобнее будет.
6 | 7 | Ответить







