Конверт для Windows
| Оценка: | 4.93/5 голосов - 46 |
| Лицензия: | Бесплатная |
| Версия: | 2.2.3.4 | Сообщить о новой версии |
| Обновлено: | |
| ОС: | Windows 10, 8.1, 8, 7, XP, 2003 |
| Интерфейс: | Русский |
| Разработчик: | Николай Листаренко |
| Категории: | Бухгалтерия - Ведение дел |
| Загрузок (сегодня/всего): | 0 / 1 531 | Статистика |
| Размер: | 4.97 Мб |
| СКАЧАТЬ | |
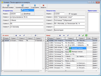
Конверт - программа, которая предназначена для хранения и печати адресов на конвертах. Редактор полей конвертов выполнен на официально бесплатном программном обеспечении FreeReport. Хранилище данных выполнено на бесплатном "движке" BDE, дистрибутив которой входит в комплект программы.
Приложение позволяет печатать два предустановленных типоразмера конвертов, которые в свою очередь можно редактировать под свои нужды, а также выполнять экспорт и импорт списка адресов.
- Добавлено автозаполнение списков в полях надписей на конвертах и столбцах таблиц.
БухСофт Мини Упрощенка 2024 (от 01.05.2024)
БухСофт Мини Упрощенка – элементарная программа, которая содержат самые необходимые функции для учета лиц применяющих упрощенную систему налогообложения....
Бюджет - бесплатная и простая в использовании программа, которая предназначена для ведения учета в небольшой компании или домашней бухгалтерии...
AbilityCash - удобная и полностью настраиваемая программа для учёта как личных финансов, так и ведения бухгалтерии небольшой фирмы...
Бесплатная и простая в использовании программа для хранения и печати адресов на...
Кассовая тетрадь - Программа для тех, кто имеет маленький собственный бизнес и небольшую «черненькую» кассу...
Удобным инструмент автоматизации работы по выписке и учёту товаров, реализованных в...








