PDFXplorer для Windows
| Оценка: | 4.50/5 голосов - 4 |
| Лицензия: | Бесплатная |
| Версия: | 4.0.0 | Сообщить о новой версии |
| Обновлено: | |
| ОС: | Windows 11, 10 |
| Интерфейс: | Английский |
| Разработчик: | O2 Solutions |
| Категория: | |
| Загрузок (сегодня/всего): | 2 / 285 | Статистика |
| Размер: | 38.91 Мб |
| СКАЧАТЬ | |
PDFXplorer - это программное приложение, специализированное на анализе внутренней структуры PDF-документов. В отличие от обычных программ для чтения и редактирования PDF, PDFXplorer предоставляет инструменты для глубокого исследования файлов на самом низком уровне.
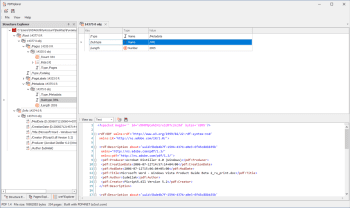
С помощью PDFXplorer вы сможете просмотреть внутреннюю структуру PDF-файлов в виде древовидного представления, что значительно упрощает анализ и понимание данных для пользователей. Программа предлагает интуитивно понятный интерфейс, который облегчает рабочий процесс анализа.
Основные возможности PDFXplorer включают:
- Извлечение данных из PDF-документов для дальнейшего анализа.
- Просмотр внутренней структуры, страниц и ссылок в документе с помощью трех проводников.
- Представление данных в виде древовидной структуры для более удобного анализа.
- Возможность просмотра данных в шестнадцатеричном и текстовом форматах.
- Диагностика проблем, связанных со ссылками и другими элементами документа.
PDFXplorer является бесплатным приложением, которое поможет вам более глубоко понять структуру и содержание PDF-файлов, а также обнаружить и решить потенциальные проблемы, связанные с этим форматом.
Небольшая бесплатная портативная утилита, позволяющая сканировать документы с помощью...
Adobe Acrobat Reader 2025.001.20918
Adobe Reader - популярнейшее приложение для работы с PDF-документами. Позволяет проводить все...
NAPS2 (Not Another PDF Scanner 2) - очень удобная оболочка для сканирования документов и сохранения их в формат PDF или в виде графического изображения...
Foxit Reader - компактная и шустрая программа просмотра и печати PDF файлов, добавления комментариев, заполнению форм и подписи документов PDF...
Простой в использовании инструмент для просмотра PDF-файлов. Приложение поставляется с...
ABBYY FineReader PDF 16.0.14.7295
ABBYY FineReader PDF - одно из самых лучших приложений для распознавания, конвертирования и работы...






